True Wireless Stereo (TWS) Test System

CT-4008T-5V0.6A/1A-TWS

CT-4008T-5V0.6A-TWS는 무선 블루투스 헤드셋(TWS)배터리의 테스트, 연구 및 개발 기관를 위해 특별히 제공되는 고펄스, 다기능,  테스트 장비입니다.

테스트 채널은 독립적이고 전류는 자동으로 선택되며 효율적인 데이터 처리 소프트웨어 및 그래픽 처리 소프트웨어를 갖추고 있습니다. 

 

▐ 0.05%FS 정밀도

▐ Rate 충방전 테스트

▐ 데이터 수집 빈도: 10Hz

▐ 3가지 전류 테스트 범위

▐ 사이클 수명 테스트

▐ 원클릭 DCIR 데이터 분석

▐ 펄스 폭: >500ms

▐ dQ/dV 데이터 분석 그래프 

Spec PDF

 

제품소개

제품 개요

 

 

 

 

기능소개

 

장비 기능

 

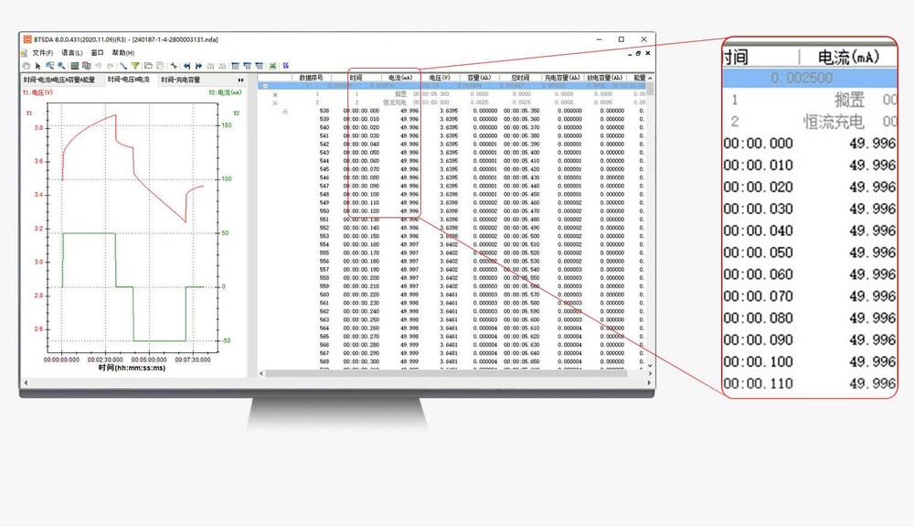
▐  10Hz데이터 수집 빈도

 

10Hz 고속 데이터 수집 빈도로 각 전압 및 전류 변화를 정확하게 기록하므로 데이터가 더 정확하고 신뢰할 수 있습니다.

扣式电池测试仪

▐ Pulse Mode

 

Pulse Mode를 설정할 수 있으며 최소 펄스 폭은 500ms입니다.

扣式电池测试仪

 

▐ Three-Electrodes 테스트

 

 

전기화학 연구 및 테스트 분야에서, 연구진은 동작전극과 보조전극의 압차에 주목하면서 동작전극(또는 보조전극)과 참전극의 전위차이에 더욱 주목합니다.

三电极.png

 

▐ Rate Charge/Discharge Mode

 

BTS 소프트웨어를 사용하면 사용자가 Rate CC/DC Mode에서 충방전 전류를 편리하게 설정할 수 있습니다.

扣式电池测试仪

 

 

▐ dQ/dV Curve        

 

dQ/dV 곡선은 주로 충방전 과정에서의 양극 활물질의 변화를 나타납니다. 코인 셀의 데이터에 따라 우리는 dV/dQ 곡선의 다른 특징 피크에 대응하는 상변화를 찾아낼 수 있습니다. 

扣式电池测试仪

▐ DCIR 테스트

 

배터리의 내부 저항은 리튬전지의 핵심 특성 중 하나로 리튬배터리 출력 성능과 방전 효율에 영향을 미치는 중요한 요소이며 리튬배터리 출력 성능을 측정하고 리튬배터리 수명을 평가하는 중요한 매개변수입니다. 

扣式电池测试仪

 

▐ 0.05%FS 정밀도

 

CT-4000 3Range mA 장비는 0.05% FS 정밀도를 만족하며, 테스트의 미세한 변화를 알수 있습니다.

精度.png

 

 

▐ 응답시간

 

전류 응답 속도 ≤ 500μs. 전류 제어 속도는 설정된 값에 빠르게 도달할 수 있습니다.

微信截图_20220325182903.png

 

소프트웨어

 

dQ/dV

곡선에 피크가 나타나는 곳은 충방전 곡선에 전압 플랫폼이 있음을 나타납니다. 서로 다른 피크는 다른 전기화학 반응을 나타납니다.

page6_s1.png

 

조건 스텝

여러 테스트 응용 중에서 여러 조건을 동시에 판단하여 서로 다른측정 결과에 따라 각기 다른 동작에 응답해야 합니다. 스텝이 만족하는 조건은 복합 선택 프로그래밍 방식입니다.

 

다중 장비를 제어 가능

BTS Server는 교환기를 통해 다중 장비(테스트 장비, 자동프레스)에 대한 통신 제어를 합니다.

 

슈퍼커패시터 테스트

Operating Voltage가 설정 가능되며 소프트웨어는 자동으로 용량 값(C)을 계산하는 기능을 가지고 있습니다.

 

0V 테스트로 방전           

배터리를 0V까지 강제 방전할 수 있으며, 각종 배터리 팩 안전 테스트, 파괴 테스트 및 기타 테스트에 적용할 수 있습니다.          

-5V.png

 

CCCV 충전/방전 모드

CCCV Charge/Discharge는 하나의 작업 스텝(work step)로 통합되며 CC Charge/Discharge는 설정된 전압값에 도달한 후 끊김 없이 CV모드로 전환될 수 있습니다.

 

펄스 테스트 모드

펄스(PULSE) 테스트는 최소 100ms 펄스 폭이 설정될 수 있으며, 빠른 전류/출력 변화에 따른 배터리 성능을 알 수 있습니다.

견적문의
재입고 알림 신청
휴대폰 번호
-
-
재입고 시 알림
floating-button-img